类图:S3 传输管理器跟踪组件 - 适用于 PHP 的 Amazon SDK
Amazon Web Services 文档中描述的 Amazon Web Services 服务或功能可能因区域而异。要查看适用于中国区域的差异,请参阅 中国的 Amazon Web Services 服务入门 (PDF)

本文属于机器翻译版本。若本译文内容与英语原文存在差异,则一律以英文原文为准。

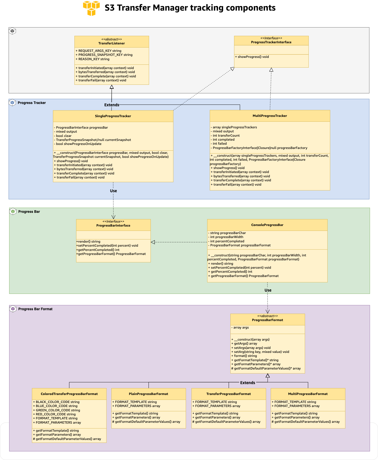
类图:S3 传输管理器跟踪组件

以下类图显示了跟踪组件如何在 S3 传输管理器中协同工作。了解这些关系有助于您实现自定义监听器和进度跟踪

AbstractTransferListener 抽象类,包含四种跟踪方法,与MultiProgressTracker实现SingleProgressTracker相连,以及控制台显示的ProgressBarFormat层次结构。